User Tools

Site Tools


model-directory:start

RobMoSys Model Directory

A list of domain models, software components and systems for use with RobMoSys Tooling. Please see end of page for a legend.

Tier 2 Domain Models

Name Description Purpose Vendor Tooling Status
CommBasicObjects A collection of very basic service definitions and communication objects for use in almost every robotics system. Universal THU SmartMDSD Toolchain v3 Ready
CommNavigationObjects A collection of domain models for wheeled robot navigation. Navigation THU SmartMDSD Toolchain v3 Ready
CommRobotinoObjects A collection of domain models for use with the FESTO Robotino robot. Mobile-Base THU SmartMDSD Toolchain v3 Ready
CommLocalizationObjects A collection of domain models for localization. Localization THU SmartMDSD Toolchain v3 Ready
CommManipulationPlannerObjects A collection of domain models for (mobile) manipulation. Mobile Manipulation THU SmartMDSD Toolchain v3 Ready
CommManipulatorObjects A collection of domain models for manipulators. Manipulation THU SmartMDSD Toolchain v3 Ready
CommObjectRecognitionObjects A collection of domain models for object recognition. Object Recognition THU SmartMDSD Toolchain v3 Ready
CommTrackingObjects A collection of domain models for tracking objects. Object Recognition THU SmartMDSD Toolchain v3 Ready
DomainForklift A collection of domain models for accessing forklift manipulators. Actuator-Access THU SmartMDSD Toolchain v3 Ready
DomainHMI A collection of domain models for human-machine-interaction (traffic light feedback) HMI THU SmartMDSD Toolchain v3 Ready
DomainPTU A collection of domain models for accesing pan-tilt-devices. Actuator-Access THU SmartMDSD Toolchain v3 Ready
DomainRobotFleet A collection of domain models for coordination of a fleet of mobile robots Coordination THU SmartMDSD Toolchain v3 Ready
DomainSpeech A collection of domain models for human-machine-interaction with speech. HMI THU SmartMDSD Toolchain v3 Ready
DomainSymbolicPlanner A collection of domain models for symbolic planning. Planner THU SmartMDSD Toolchain v3 Ready
DomainVision A collection of domain models related to vision. Actuator-Access THU SmartMDSD Toolchain v3 Ready

Tier 3 Component Models

Name Description Purpose Vendor Tooling Status Figure
ComponentTCLSequencer Responsible for interpreting and executing the behavior models which are written in SmartTCL (Smart Task Coordination language: hierarchical dynamic task nets). To execute the tasks, the sequencer orchestrates all the other components (the middle layer in a 3-layer architecture comprising the task agenda). See [https://wiki.servicerobotik-ulm.de/about-smartsoft:robotic-behavior:start] and Task-Level Composition for Robotic Behavior Robot Behavior THU SmartMDSD Toolchain v3 Ready raw.githubusercontent.com_servicerobotics-ulm_componentrepository_master_componenttclsequencer_model_componenttclsequencercomponentdefinition.jpg
ComponentSymbolicPlanner Provides a symbolic planner service. Works with FF, Metric-FF (suggested) and LAMA. Planner THU SmartMDSD Toolchain v3 Ready raw.githubusercontent.com_servicerobotics-ulm_componentrepository_master_componentsymbolicplanner_model_componentsymbolicplannercomponentdefinition.jpg
ComponentKB Represents the knowledge base of the robot system. System wide runtime information is saved in the knowledge base. It contains the current state of the robot as well as application related information like the location of shelves, properties of objects and grasping strategies. Robot Behavior THU SmartMDSD Toolchain v3 Ready raw.githubusercontent.com_servicerobotics-ulm_componentrepository_master_componentkb_model_componentkbcomponentdefinition.jpg
ComponentSkillInterface Provides an interface to call and execute skills as explained in Skills for Robotic Behavior. Robot Behavior THU SmartMDSD Toolchain v3 Ready
ComponentVisualization User Interaction THU SmartMDSD Toolchain v3 Ready raw.githubusercontent.com_servicerobotics-ulm_componentrepository_master_componentvisualization_model_componentvisualizationcomponentdefinition.jpg
ComponentLaserObstacleAvoid The SmartLaserObstacleAvoid component implements a simple reactive obstacle avoidance. Navigation THU SmartMDSD Toolchain v3 Ready raw.githubusercontent.com_servicerobotics-ulm_componentrepository_master_componentlaserobstacleavoid_model_componentlaserobstacleavoidcomponentdefinition.jpg
SmartCdlServer Implements the Curvature Distance Lookup (CDL) algorithm for fast local obstacle avoidance. It considers the dynamics and kinematics of the robot, as well as its polygonal shape. Navigation THU SmartMDSD Toolchain v3 Ready github.com_servicerobotics-ulm_componentrepository_raw_master_smartcdlserver_model_smartcdlservercomponentdefinition.jpg
SmartAmcl Implements the Adaptive Monte-Carlo Localization (AMCL) algorithm. Localization is based on a particle filter and a pre-captured grid map of the environment. Localization THU SmartMDSD Toolchain v3 Ready raw.githubusercontent.com_servicerobotics-ulm_componentrepository_master_smartamcl_model_smartamclcomponentdefinition.jpg
ComponentAmclWithTags Implements the AMCL algorithm and extends it with tags for better performance in challenging environments. Localization THU SmartMDSD Toolchain v3 Ready raw.githubusercontent.com_servicerobotics-ulm_componentrepository_master_componentamclwithtags_model_componentamclwithtagscomponentdefinition.jpg
ComponentGMapping Implements GMapping for simultaneous localization and mapping (SLAM). Mapping THU SmartMDSD Toolchain v3 Ready raw.githubusercontent.com_servicerobotics-ulm_componentrepository_master_componentgmapping_model_componentgmappingcomponentdefinition.jpg
ComponentCartographer Implements Cartographer real-time simultaneous localization and mapping (SLAM) Mapping THU SmartMDSD Toolchain v3 Ready raw.githubusercontent.com_servicerobotics-ulm_componentrepository_master_componentcartographer_model_componentcartographercomponentdefinition.jpg
SmartMapperGridMap Provides mapping services based on occupancy grid maps. Laser scans are taken for building a current and a longterm map. Mapping THU SmartMDSD Toolchain v3 Ready raw.githubusercontent.com_servicerobotics-ulm_componentrepository_master_smartmappergridmap_model_smartmappergridmapcomponentdefinition.jpg
SmartPlannerBreadthFirstSearch Provides path planning services based on grid maps. It uses a grid map from a map building component (e.g. SmartMapperGridMap) and sends an intermediate waypoint as well as the goalpoint to the motion execution (e.g. SmartCdlServer). Planner THU SmartMDSD Toolchain v3 Ready raw.githubusercontent.com_servicerobotics-ulm_componentrepository_master_smartplannerbreadthfirstsearch_model_smartplannerbreadthfirstsearchcomponentdefinition.jpg
SmartGazeboBaseServer Can be used to command a robot in a 3D environment using the Gazebo simulator. Simulation THU SmartMDSD Toolchain v3 Ready raw.githubusercontent.com_servicerobotics-ulm_componentrepository_master_smartgazebobaseserver_model_smartgazebobaseservercomponentdefinition.jpg
ComponentWebots Can be used to command a robot in a 3D environment using the Webots simulator. Simulation THU SmartMDSD Toolchain v3 Ready raw.githubusercontent.com_servicerobotics-ulm_componentrepository_master_componentwebots_model_componentwebotscomponentdefinition.jpg
ComponentWebots2DLidar Access to a laser scanner in the Webots simulator. Simulation THU SmartMDSD Toolchain v3 Ready raw.githubusercontent.com_servicerobotics-ulm_componentrepository_master_componentwebots2dlidar_model_componentwebots2dlidarcomponentdefinition.jpg
ComponentWebotsMobileRobot Access to mobile robots in the Webots simulator. Simulation THU SmartMDSD Toolchain v3 Ready raw.githubusercontent.com_servicerobotics-ulm_componentrepository_master_componentwebotsmobilerobot_model_componentwebotsmobilerobotcomponentdefinition.jpg
ComponentPlayerStageSimulator Simulates a robot in a 2D bitmapped environment using Player/Stage. It offers several services for controlling the robot, such as sending navigation commands, providing access to the robot's odometry and laser scans (outdated since Ubuntu 20.04 LTS). Simulation THU SmartMDSD Toolchain v3 Ready raw.githubusercontent.com_servicerobotics-ulm_componentrepository_master_componentplayerstagesimulator_model_componentplayerstagesimulatorcomponentdefinition.jpg
SmartJoystickNavigation The SmartJoystickNavigation component takes joystick input commands (CommJoystick) and translates them to v/omega navigation commands (CommNavigationVelocity). Navigation THU SmartMDSD Toolchain v3 Ready raw.githubusercontent.com_servicerobotics-ulm_componentrepository_master_smartjoysticknavigation_model_smartjoysticknavigationcomponentdefinition.jpg
SmartJoystickServer The SmartJoystickServer provides access to input commands from a joystick via PushNewest communication pattern. The input commands are represented by x/y-value (as available) and an identifier for the button pressed. User Interaction THU SmartMDSD Toolchain v3 Ready raw.githubusercontent.com_servicerobotics-ulm_componentrepository_master_smartjoystickserver_model_smartjoystickservercomponentdefinition.jpg
SmartPioneerBaseServer Makes P2OS-based robot platforms such as Pioneer P3DX available. It handles all the communication with the hardware. It offers several services for controlling the robot, such as sending navigation commands to the base and providing access to the robot's odometry. Actuator-Access THU SmartMDSD Toolchain v3 Ready raw.githubusercontent.com_servicerobotics-ulm_componentrepository_master_smartpioneerbaseserver_model_smartpioneerbaseservercomponentdefinition.jpg
SmartRobotConsole A simple coordination component using a console menu to configure software component for several simple scenarios User Interaction THU SmartMDSD Toolchain v3 Ready raw.githubusercontent.com_servicerobotics-ulm_componentrepository_master_smartrobotconsole_model_smartrobotconsolecomponentdefinition.jpg
ComponentQtRobotConsole A simple coordination component using a QT-based console menu to configure software component for several simple scenarios User Interaction THU SmartMDSD Toolchain v3 Ready raw.githubusercontent.com_servicerobotics-ulm_componentrepository_master_componentqtrobotconsole_model_componentqtrobotconsolecomponentdefinition.jpg
Yarp_BaseStateService A mixed-port component that bridges between YARP and SmartSoft: This one is focussed on the BaseStateService for use with the R1 robot. Navigation CARVE SmartMDSD Toolchain v3 Ready raw.githubusercontent.com_carve-robmosys_yarp-smartsoft-integration_master_bridges_bridgev3_fromyarp_basestateservice_model_bridgev3_fromyarp_basestateservicecomponentdefinition.jpg
Yarp_GridMap2D Component A mixed-port component that bridges between YARP and SmartSoft: This one is focussed on the GridMap Service for use with the R1 robot. Mapping CARVE SmartMDSD Toolchain v3 Ready raw.githubusercontent.com_carve-robmosys_yarp-smartsoft-integration_master_bridges_bridgev3_fromyarp_gridmap2d_model_bridgev3_fromyarp_gridmap2dcomponentdefinition.jpg
Yarp_LaserService Component A mixed-port component that bridges between YARP and SmartSoft: This one is focussed on the Laser Service for use with the R1 robot. Sensor-Access CARVE SmartMDSD Toolchain v3 Ready raw.githubusercontent.com_carve-robmosys_yarp-smartsoft-integration_master_bridges_bridgev3_fromyarp_laserservice_model_bridgev3_fromyarp_laserservicecomponentdefinition.jpg
Yarp_CommNavigationVelocity Component A mixed-port component that bridges between YARP and SmartSoft: This one is focussed on the NavigationVelocity Service for use with the R1 robot. Navigation CARVE SmartMDSD Toolchain v3 Ready raw.githubusercontent.com_carve-robmosys_yarp-smartsoft-integration_master_bridges_bridgev3_toyarp_commnavigationvelocity_model_bridgev3_toyarp_commnavigationvelocitycomponentdefinition.jpg
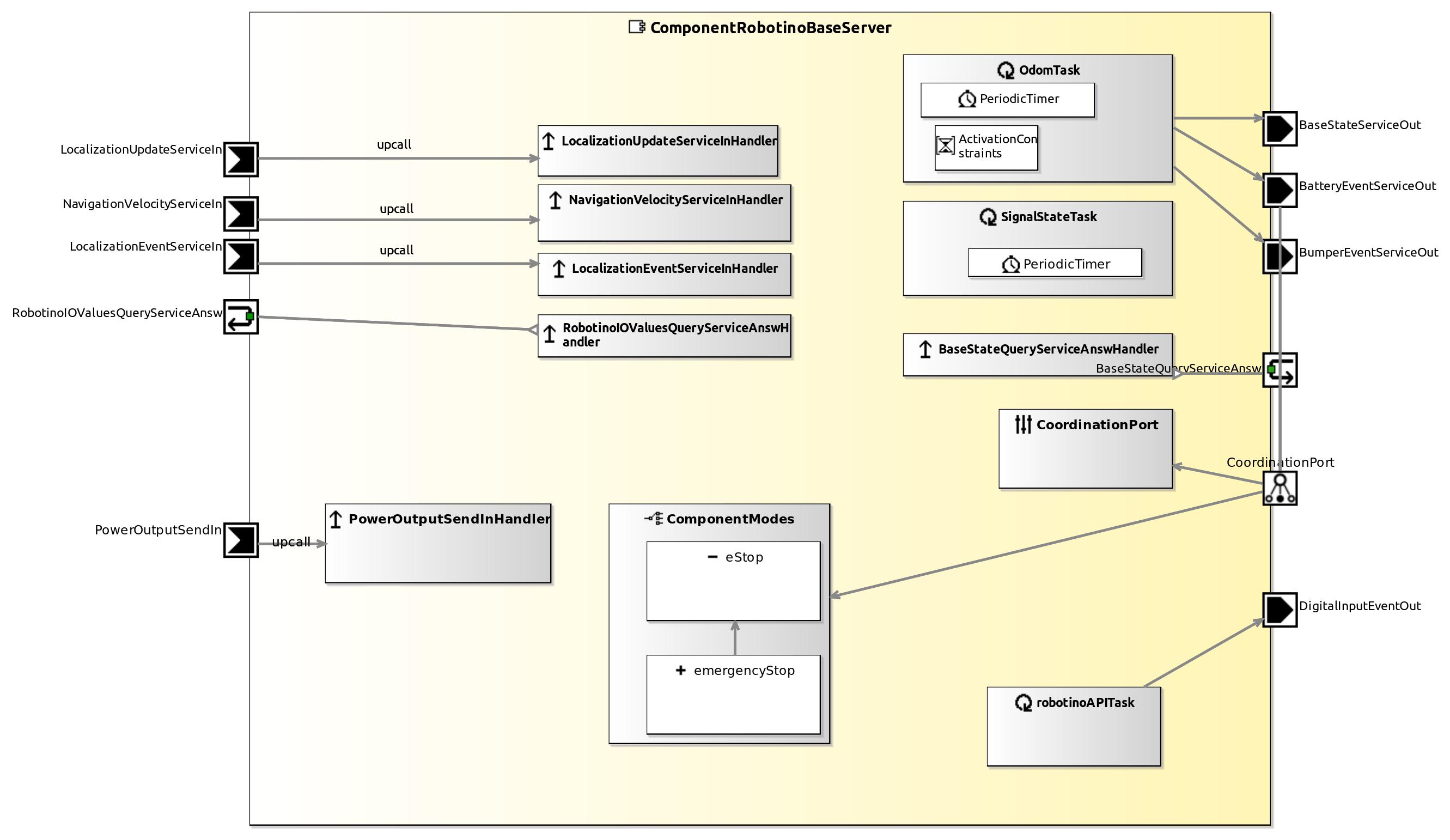
ComponentRobotinoBaseServer The Robotino Base Server provides access to the robotino robot. It handles the communication with the hardware or the simulator. It offers several services for controlling the robot, such as sending navigation commands to the base and providing access to the robot's odometry. Position updates can be sent to the component to overcome odometry failures. Actuator-Access THU SmartMDSD Toolchain v3 Ready raw.githubusercontent.com_servicerobotics-ulm_componentrepository_master_componentrobotinobaseserver_model_componentrobotinobaseservercomponentdefinition.jpg
ComponentLaserLMS1xx Makes laser scans from SICK LMS 1xx series available. Sensor-Access THU SmartMDSD Toolchain v3 Ready raw.githubusercontent.com_servicerobotics-ulm_componentrepository_master_componentlaserlms1xx_model_componentlaserlms1xxcomponentdefinition.jpg
SmartLaserLMS200Server Makes laser scans from SICK LMS 200 and SICK PLS langer rangers available. Scans can be requested by push newest or query communication. Sensor-Access THU SmartMDSD Toolchain v3 Ready raw.githubusercontent.com_servicerobotics-ulm_componentrepository_master_smartlaserlms200server_model_smartlaserlms200servercomponentdefinition.jpg
ComponentLaserS300 Makes laser scans from SICK S300 available. Sensor-Access THU SmartMDSD Toolchain v3 Ready raw.githubusercontent.com_servicerobotics-ulm_componentrepository_master_componentlasers300server_model_componentlasers300servercomponentdefinition.jpg
ComponentOPCUALaser Sensor-Access THU SmartMDSD Toolchain v3 Ready raw.githubusercontent.com_servicerobotics-ulm_componentrepository_master_componentopcualaser_model_componentopcualasercomponentdefinition.jpg
ComponentLaserHokuyoURGServer Sensor-Access THU SmartMDSD Toolchain v3 Ready raw.githubusercontent.com_servicerobotics-ulm_componentrepository_master_componentlaserhokuyourgserver_model_componentlaserhokuyourgservercomponentdefinition.jpg
ComponentKinectV1Server Sensor-Access THU SmartMDSD Toolchain v3 Ready raw.githubusercontent.com_servicerobotics-ulm_componentrepository_master_componentkinectv1server_model_componentkinectv1servercomponentdefinition.jpg
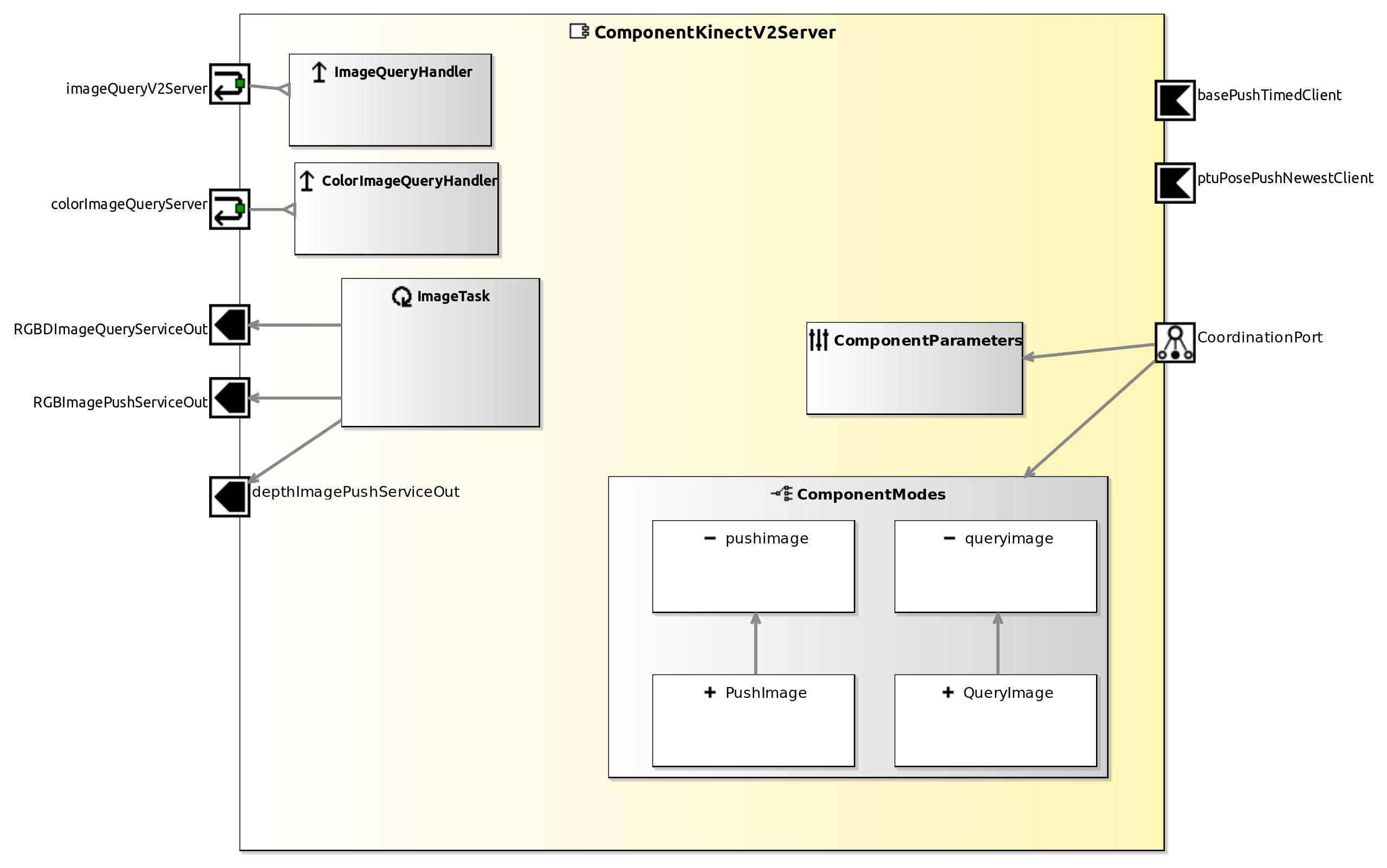
ComponentKinectV2Server Captures RGB, depth and range images from the Microsoft Kinect. Undistorted images can be requested by push or query communication. Sensor-Access THU SmartMDSD Toolchain v3 Ready raw.githubusercontent.com_servicerobotics-ulm_componentrepository_master_componentkinectv2server_model_componentkinectv2servercomponentdefinition.jpg
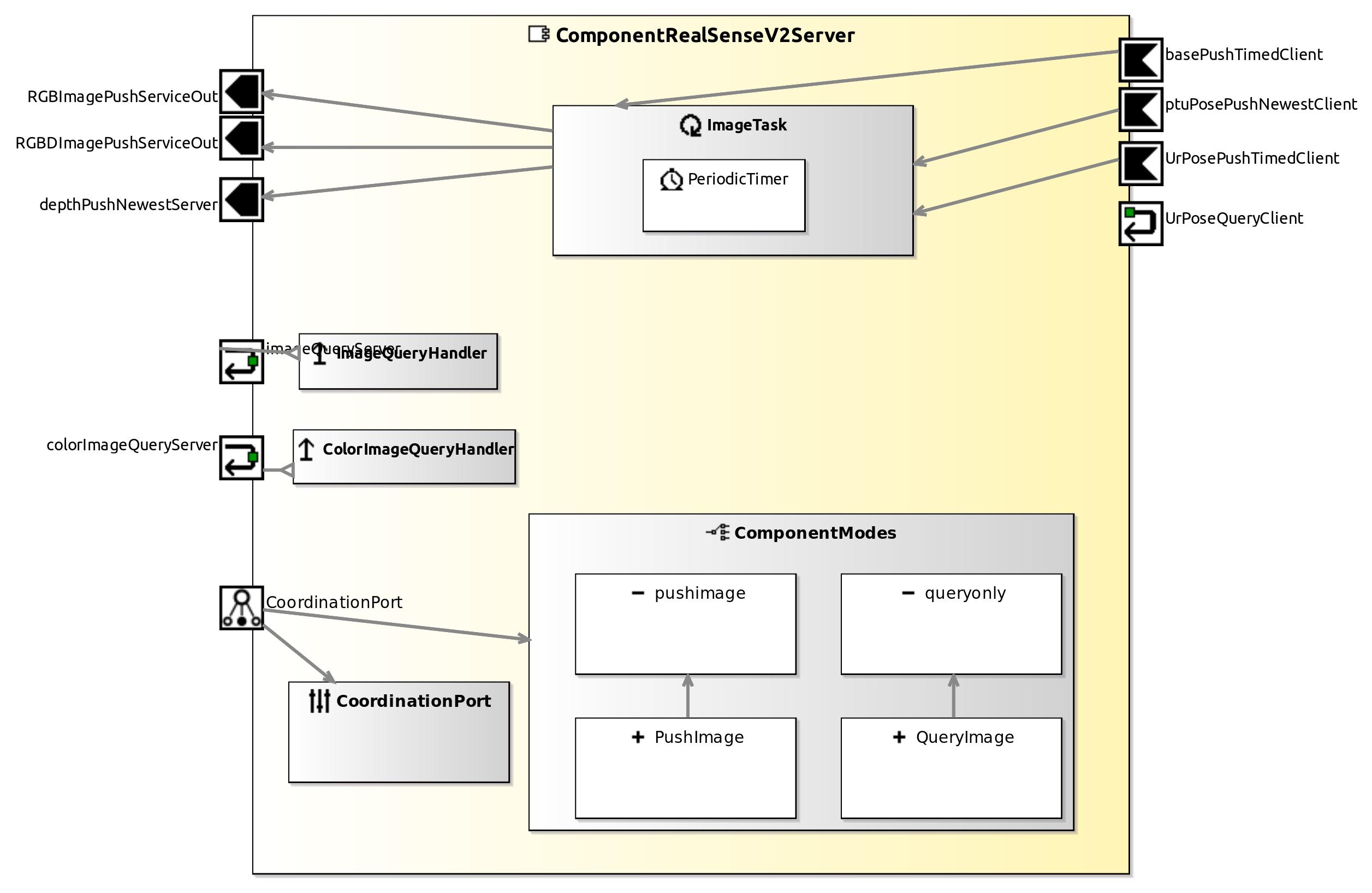
ComponentRealSenseV2Server Abstracts the accesses to color and depth data that was recorded by an Intel RealSense (D435) camera. For recognizing objects the component provides RGBD streams as well individual color or depth images. Sensor-Access THU SmartMDSD Toolchain v3 Ready raw.githubusercontent.com_servicerobotics-ulm_componentrepository_master_componentrealsensev2server_model_componentrealsensev2servercomponentdefinition.jpg
ComponentLaserFromRGBD Generate down-projected 2d laser scan from RGBD camera data. Sensor-Access THU SmartMDSD Toolchain v3 Ready raw.githubusercontent.com_servicerobotics-ulm_componentrepository_master_componentlaserfromrgbdserver_model_componentlaserfromrgbdservercomponentdefinition.jpg
SmartObjectRecognition A component for object recognition. Object Recognition THU SmartMDSD Toolchain v3 InProgress raw.githubusercontent.com_servicerobotics-ulm_componentrepository_master_smartobjectrecognition_model_smartobjectrecognitioncomponentdefinition.jpg
ComponentOpenRave This component is based on the OpenRAVE framework. It allows to plan a trajectory to a given point with the specified manipulator. Manipulation THU SmartMDSD Toolchain v3 InProgress raw.githubusercontent.com_servicerobotics-ulm_componentrepository_master_componentopenrave_model_componentopenravecomponentdefinition.jpg
ComponentRobotinoLaserServer The SmartRobotinoLaserServer provides laser scans from the robotino SIM simulator or other scanners operated by robotino deamons. Scans can be requested by push newest or query communication. Simulation THU SmartMDSD Toolchain v3 Ready raw.githubusercontent.com_servicerobotics-ulm_componentrepository_master_componentrobotinolaserserver_model_componentrobotinolaserservercomponentdefinition.jpg
ComponentRobotinoImageServer Provides images captured by a robotino daemon or the simulator. Sensor-Access THU SmartMDSD Toolchain v3 Ready raw.githubusercontent.com_servicerobotics-ulm_componentrepository_master_componentrobotinoimageserver_model_componentrobotinoimageservercomponentdefinition.jpg
ComponentRobotinoIRServer Provides IR scans from the robotino robots (and simulator). Sensor-Access THU SmartMDSD Toolchain v3 Ready raw.githubusercontent.com_servicerobotics-ulm_componentrepository_master_componentrobotinoirserver_model_componentrobotinoirservercomponentdefinition.jpg
SmartFestoGripperServer Provides access to the FESTO gripper for Robotino3. Actuator-Access THU SmartMDSD Toolchain v2 Ready wiki.openrobotino.org_images_c_cb_smartfestogripperserver.jpg
ComponentRobotinoConveyerBelt1 Provides access to the robotino3 conveyor belt, used to transport KLTs (small load carrier) - OPC UA SPS CPXECECC1PN Actuator-Access THU SmartMDSD Toolchain v3 Ready raw.githubusercontent.com_servicerobotics-ulm_componentrepository_master_componentrobotinoconveyerbeltserveropcuacpxececc1pn_model_componentrobotinoconveyerbeltserveropcuacpxececc1pncomponentdefinition.jpg
ComponentRobotinoConveyerBelt2 Provides access to the robotino3 conveyor belt, used to transport KLTs (small load carrier) - OPC UA Actuator-Access THU SmartMDSD Toolchain v3 Ready raw.githubusercontent.com_servicerobotics-ulm_componentrepository_master_componentrobotinoconveyerbeltserver_opcua_model_componentrobotinoconveyerbeltserver_opcuacomponentdefinition.jpg
SmartFestoMPSDocking Performs the docking/undocking of a Robotino3, equipped with a conveyer belt, to a FESTO MPS station. Actuator-Access REC SmartMDSD Toolchain v2 Ready wiki.openrobotino.org_images_b_b2_smartfestompsdocking.jpg
SmartMarkerTracker The SmartMarkerTracker is capable of detecting visual markers and docking to Festo MPS stations equipped with visual markers. Object-Recognition REC SmartMDSD Toolchain v2 Ready wiki.openrobotino.org_images_9_9a_smartmarkertracker.jpg
SmartNavigationPlanner The SmartNavigationPlanner uses ompl to perform planning for navigation. The component is used in the context of corridor based fleet navigation. Planner REC SmartMDSD Toolchain v2 Ready wiki.openrobotino.org_images_0_01_smartnavigationplanner.jpg
SmartPurePursuitNavigation The SmartPurePursuitNavigation realizes a pure-pursuit navigation, calculating velocities to follow a trajectory. Navigation REC SmartMDSD Toolchain v2 Ready wiki.openrobotino.org_images_d_d5_smartpurepursuitnavigation.jpg
SmartRobotinoBatteryChargerDocking Performs the docking/undocking of a Robotino3 to a battery charger station. Actuator-Access, Navigation REC SmartMDSD Toolchain v2 Ready wiki.openrobotino.org_images_6_65_smartrobotinobatterychargerdocking.jpg
SmartPathNavigationServer The SmartPathNavigationServer is the coordinating component for corridor based local coordinated navigation with multiple robots in a fleet. Planner Navigation REC SmartMDSD Toolchain v2 Ready wiki.openrobotino.org_images_9_9b_smartpathnavigationserver.jpg
SmartPathNavigationClient The SmartPathNavigationClient is client component for corridor based fleet navigation. Planner Navigation REC SmartMDSD Toolchain v2 Ready wiki.openrobotino.org_images_6_63_smartpathnavigationclient.jpg
ComponentInterfaceCommissioning Commanding Order-Picking Tasks via a web interface. User Interface ZAFH Intralogistik SmartMDSD Toolchain v3 Ready raw.githubusercontent.com_servicerobotics-ulm_componentrepository_master_componentwebinterfacecomissioning_model_componentwebinterfacecomissioningcomponentdefinition.jpg
ComponentKinectBoxDetection Recognizes individual packaging boxes for partial commissioning processes. The required boxes are searched and recognized with the help of box dimensions and the defined storage area in the shelf. Subsequently, position and orientation of the recognized boxes are provided through the service. Object Recognition ZAFH Intralogistik SmartMDSD Toolchain v3 Ready raw.githubusercontent.com_servicerobotics-ulm_componentrepository_master_componentkinectboxdetection_model_componentkinectboxdetectioncomponentdefinition.jpg
ComponentRackDetection Recognizes the position and orientation of a shelf in which objects are arranged in an organized manner (A-Frame). Based on the pose of the shelf, the component calculates the position of the individual objects and provides this information through the service. Object Recognition ZAFH Intralogistik SmartMDSD Toolchain v3 Ready raw.githubusercontent.com_servicerobotics-ulm_componentrepository_master_componentrackdetection_model_componentrackdetectioncomponentdefinition.jpg
ComponentSlcPacking Determine free space in a SLC (small load carrier) to put a packaging box there (order picking task) Object Recognition ZAFH Intralogistik SmartMDSD Toolchain v3 Ready raw.githubusercontent.com_servicerobotics-ulm_componentrepository_master_componentslcpacking_model_componentslcpackingcomponentdefinition.jpg
SmartRealSensePersonTracker The SmartRealSensePersonTracker component runs a person recognition algorithm on a RGBD data stream. The component can be configured to recognize one specific person in the image and calculate its position relative to the robot. This position can be used by the robot to follow this person. Object Tracking ZAFH Intralogistik SmartMDSD Toolchain v2 Ready
SmartURServerLegacy SmartURServer component abstracts the accesses to a UR5 robot arm by encapsulating the communication with the hardware and making it easily accessible through services. Actuator-Access THU SmartMDSD Toolchain v3 Ready raw.githubusercontent.com_servicerobotics-ulm_componentrepository_master_smarturserverlegacy_model_smarturserverlegacycomponentdefinition.jpg
ComponentTTS SmartTTS is a component for text to speech (tts) synthesis. SmartTTS pipes speech output messages to stdin of an arbitrary executable. It is thus a simple wrapper for all tts applications that accept text via stdin, e.g. mbrola, festival or /bin/cat for debugging. User Interaction THU SmartMDSD Toolchain v3 Ready raw.githubusercontent.com_servicerobotics-ulm_componentrepository_master_componenttts_model_componentttscomponentdefinition.jpg

Tier 3 Systems

Name Description Purpose Vendor Tooling Status Figure
SystemWebotsP3dxNavigation A pilot skeleton that covers the navigation aspect (localization and path planning) of the Intralogistics Industry 4.0 Robot Fleet Pilot and the Assistive Mobile Manipulation Pilot (Pioneer P3DX robot in simulation [Webots]). Navigation (Webots) THU SmartMDSD Toolchain v3 Ready github.com_servicerobotics-ulm_systemrepository_raw_master_systemwebotsp3dxnavigation_model_systemwebotsp3dxnavigationsystemarchitecture.jpg
SystemGazeboP3DXNavigation A pilot skeleton that covers the navigation aspect (localization and path planning) of the Intralogistics Industry 4.0 Robot Fleet Pilot and the Assistive Mobile Manipulation Pilot (Pioneer P3DX robot in simulation [Gazebo]). Navigation (Gazebo) THU SmartMDSD Toolchain v3 Ready github.com_servicerobotics-ulm_systemrepository_raw_master_systemgazebop3dxnavigation_model_systemgazebop3dxnavigationsystemarchitecture.jpg
SystenGazeboP3DXNavigationLocalization A pilot skeleton that covers the navigation aspect (SLAM and path planning) of the Intralogistics Industry 4.0 Robot Fleet Pilot and the Assistive Mobile Manipulation Pilot (Pioneer P3DX robot in simulation [Gazebo]). Navigation (Gazebo) THU SmartMDSD Toolchain v3 Ready github.com_servicerobotics-ulm_systemrepository_raw_master_systemgazebop3dxnavigationlocalization_model_systemgazebop3dxnavigationlocalizationsystemarchitecture.jpg
SystemP3dxNavigationRealWorld A pilot skeleton that covers the navigation aspect of the Intralogistics Industry 4.0 Robot Fleet Pilot and the Assistive Mobile Manipulation Pilot (Pioneer P3DX robot in a real world setting). Navigation (Real World) THU SmartMDSD Toolchain v3 Ready github.com_servicerobotics-ulm_systemrepository_raw_master_systemp3dxnavigationrealworld_model_systemp3dxnavigationrealworldsystemarchitecture.jpg
SystemLaserObstacleAvoidRobotinoWebotsSimulator A system used in the tutorials. It uses a primitive obstacle avoidance component. This system is for use with the Festo Robotino Robot in simulation [Webots]. Tutorial Example THU SmartMDSD Toolchain v3 Ready github.com_servicerobotics-ulm_systemrepository_raw_master_systemlaserobstacleavoidrobotinowebotssimulator_model_systemlaserobstacleavoidrobotinowebotssimulatorsystemarchitecture.jpg
SystemWebotsRobotino3Navigation A pilot skeleton that covers the navigation aspect (localization and path planning) of the Intralogistics Industry 4.0 Robot Fleet Pilot and the Assistive Mobile Manipulation Pilot (Festo Robotino3 robot in simulation [Webots]). Navigation (Webots) THU SmartMDSD Toolchain v3 Ready github.com_servicerobotics-ulm_systemrepository_raw_master_systemwebotsrobotino3navigation_model_systemwebotsrobotino3navigationsystemarchitecture.jpg
SystemRobotinoNavigation A pilot skeleton that covers the navigation aspect (localization and path planning) of the Intralogistics Industry 4.0 Robot Fleet Pilot and the Assistive Mobile Manipulation Pilot (Festo Robotino robot in a real world setting). Navigation (Real World) THU SmartMDSD Toolchain v3 Ready
SystemWebotsLarryNavigation A pilot skeleton that covers the navigation aspect (localization and path planning) of the Intralogistics Industry 4.0 Robot Fleet Pilot and the Assistive Mobile Manipulation Pilot (“Larry” Segway RMP in simulation [Webots]). Navigation (Webots) THU SmartMDSD Toolchain v3 Ready github.com_servicerobotics-ulm_systemrepository_raw_master_systemwebotslarrynavigation_model_systemwebotslarrynavigationsystemarchitecture.jpg
SystemLarryNavigation A pilot skeleton that covers the navigation aspect (localization and path planning) of the Intralogistics Industry 4.0 Robot Fleet Pilot and the Assistive Mobile Manipulation Pilot (“Larry” Segway RMP in real world). Navigation (Real World) THU SmartMDSD Toolchain v3 Ready github.com_servicerobotics-ulm_systemrepository_raw_master_systemlarrynavigation_model_systemlarrynavigationsystemarchitecture.jpg
SystemWebotsTIAGONavigation A pilot skeleton that covers the navigation aspect (localization and path planning) of the Intralogistics Industry 4.0 Robot Fleet Pilot and the Assistive Mobile Manipulation Pilot (TIAGo robot in simulation [Webots]). Navigation (Webots) THU and PAL SmartMDSD Toolchain v3 Ready github.com_servicerobotics-ulm_systemrepository_raw_master_systemwebotstiagonavigation_model_systemwebotstiagonavigationsystemarchitecture.jpg
SystemTiagoNavigation A pilot skeleton that covers the navigation aspect (localization and path planning) of the Intralogistics Industry 4.0 Robot Fleet Pilot and the Assistive Mobile Manipulation Pilot (TIAGo robot in simulation [Gazebo]). Navigation (Gazebo) THU and PAL SmartMDSD Toolchain v3 Ready github.com_servicerobotics-ulm_systemrepository_raw_master_systemtiagonavigation_model_systemtiagonavigationsystemarchitecture.jpg
SystemLaserObstacleAvoidTiagoGazeboSimulator A system used in the tutorials. It uses a primitive obstacle avoidance component. This system is for use with the PAL Robotics TIAGo robot in simulation [Gazebo]. Tutorial Example THU SmartMDSD Toolchain v3 Ready github.com_servicerobotics-ulm_systemrepository_raw_master_systemlaserobstacleavoidtiagogazebosimulator_model_systemlaserobstacleavoidtiagogazebosimulatorsystemarchitecture.jpg
SystemWebotsGmapping Joystick navigation and Gmapping with robot and lidar in simulation [Webots]. Mapping (Webots) THU SmartMDSD Toolchain v3 Ready github.com_servicerobotics-ulm_systemrepository_raw_master_systemwebotsgmapping_model_systemwebotsgmappingsystemarchitecture.jpg
SystemComparingGmappingHokuyoVsRealSense A system example used in comparing different sensors for GMapping. Mapping (Real World) THU SmartMDSD Toolchain v3 Ready github.com_servicerobotics-ulm_systemrepository_raw_master_systemcomparinggamppinghokuyovsrealsense_model_systemcomparinggamppinghokuyovsrealsensesystemarchitecture.jpg
SystemTTS An example that illustrates the use of text to speech components. Speech-To-Text THU SmartMDSD Toolchain v3 Ready github.com_servicerobotics-ulm_systemrepository_raw_master_systemtts_model_systemttssystemarchitecture.jpg
SystenTrafficLight Tutorial Example THU SmartMDSD Toolchain v3 Ready github.com_servicerobotics-ulm_systemrepository_raw_master_systemtrafficlight_model_systemtrafficlightsystemarchitecture.jpg
SystemLaserObstacleAvoidP3dxPlayerStageSimulator A system used in the tutorials. It uses a primitive obstacle avoidance component. This system is for use with the Pioneer P3DX robot in simulation [Player/Stage - outdated since Ubuntu 20.04]. Tutorial Example THU SmartMDSD Toolchain v3 Ready github.com_servicerobotics-ulm_systemrepository_raw_master_systemlaserobstacleavoidp3dxplayerstagesimulator_model_systemlaserobstacleavoidp3dxplayerstagesimulatorsystemarchitecture.jpg
SystemP3dxNavigationPlayerStageSimulator A pilot skeleton that covers the navigation aspect of the Intralogistics Industry 4.0 Robot Fleet Pilot and the Assistive Mobile Manipulation Pilot (Pioneer P3DX robot in simulation [Player/Stage - outdated since Ubuntu 20.04]. Navigation (Player/Stage) THU SmartMDSD Toolchain v3 Ready github.com_servicerobotics-ulm_systemrepository_raw_master_systemp3dxnavigationplayerstagesimulator_model_systemp3dxnavigationplayerstagesimulatorsystemarchitecture.jpg

Tier 3 Behaviors

Name Description Purpose Vendor Tooling Status Figure
BehaviorNavigationTHUScenario THU SmartMDSD Toolchain v3 Ready
BehaviorNavigationLabScenario THU SmartMDSD Toolchain v3 Ready
BehaviorNavigationScenario THU SmartMDSD Toolchain v3 Ready
BehaviorNavigationMapping THU SmartMDSD Toolchain v3 Ready
BehaviorSLAMRGBdLaserCompare THU SmartMDSD Toolchain v3 Ready

Explanation/Legend

Status Descriptions

Ready This model can be used for immediate composition with other models
InProgress This model is currently being worked on. This can be ongoing work such as implementation or migration from earlier tooling versions (as e.g. with the SmartMDSD Toolchain v2)
Planned This model is scheduled and it will soon be worked on and going to be available.

Vendor Index

Short Vendor Name Website
THU Ulm University of Applied Sciences, Service Robotics Research Center http://www.servicerobotik-ulm.de
CARVE RobMoSys Integrated Technical Project “CARVE” https://robmosys.eu/carve/
REC Robotics Equipment Corporation GmbH http://servicerobotics.eu
ZAFH Intralogistik ZAFH Intralogistik - Kollaborative Systeme zur Flexibilisierung der Intralogistik http://zafh-intralogistik.de
PAL PAL Robotics https://robmosys.eu/partners/

Tooling

SmartMDSD Toolchain v3 Models tagged with “SmartMDSD Toolchain v3” are fully RobMoSys conformant and available for immediate composition.
SmartMDSD Toolchain v2 Models tagged with “SmartMDSD Toolchain v2” are sufficiently conformant to RobMoSys and available for immediate composition with the SmartMDSD Toolchainv 2. These components are under migration to full RobMoSys conformance and use in v3.
model-directory:start · Last modified: 2021/02/16 13:02
http://www.robmosys.eu/wiki/model-directory:start